Notice
Recent Posts
Recent Comments
Link
| 일 | 월 | 화 | 수 | 목 | 금 | 토 |
|---|---|---|---|---|---|---|
| 1 | 2 | 3 | ||||
| 4 | 5 | 6 | 7 | 8 | 9 | 10 |
| 11 | 12 | 13 | 14 | 15 | 16 | 17 |
| 18 | 19 | 20 | 21 | 22 | 23 | 24 |
| 25 | 26 | 27 | 28 | 29 | 30 | 31 |
Tags
- JSP에 CSS적용
- 자바스크립트
- er다이어그램
- UPDATE문
- 자바스크립트부모창새로고침
- jsp include
- MySqlWorkBench
- Applying css to JSP #How to use css in jsp
- 데이터베이스
- Java
- erd만들기
- 부모창새로고침
- db
- 롤백
- select문
- 자바로또번호생성
- 트랜젝션
- 자바스크립트새로고침
- ERD
- mysql
- jsp
- Random
- 팝업창닫기
- 커밋
- Math.random
- 자바난수생성
- INSERT구문
- selet문if문
Archives
- Today
- Total
CODING stroy
ERD 만들기 - MySQL Workbench 활용 본문
ERD 만들기 - MySQL Workbench 활용
팀 프로젝트 중 발표 ppt에 넣을 erd를 어떻게 만들지 고민하다가 만들기 좋은 프로그램을 찾았다

MySQL Workbench
실행한 다음
Database - Reverse Engineer 를 킨다

그럼 이런 화면이 나오는데
Hostname, Port, Username을 알맞게 입력한 다음
Next

또
Next

여기에서 선택할 db에 체크를 해준다

또 Next

또 Next

Execute
클릭

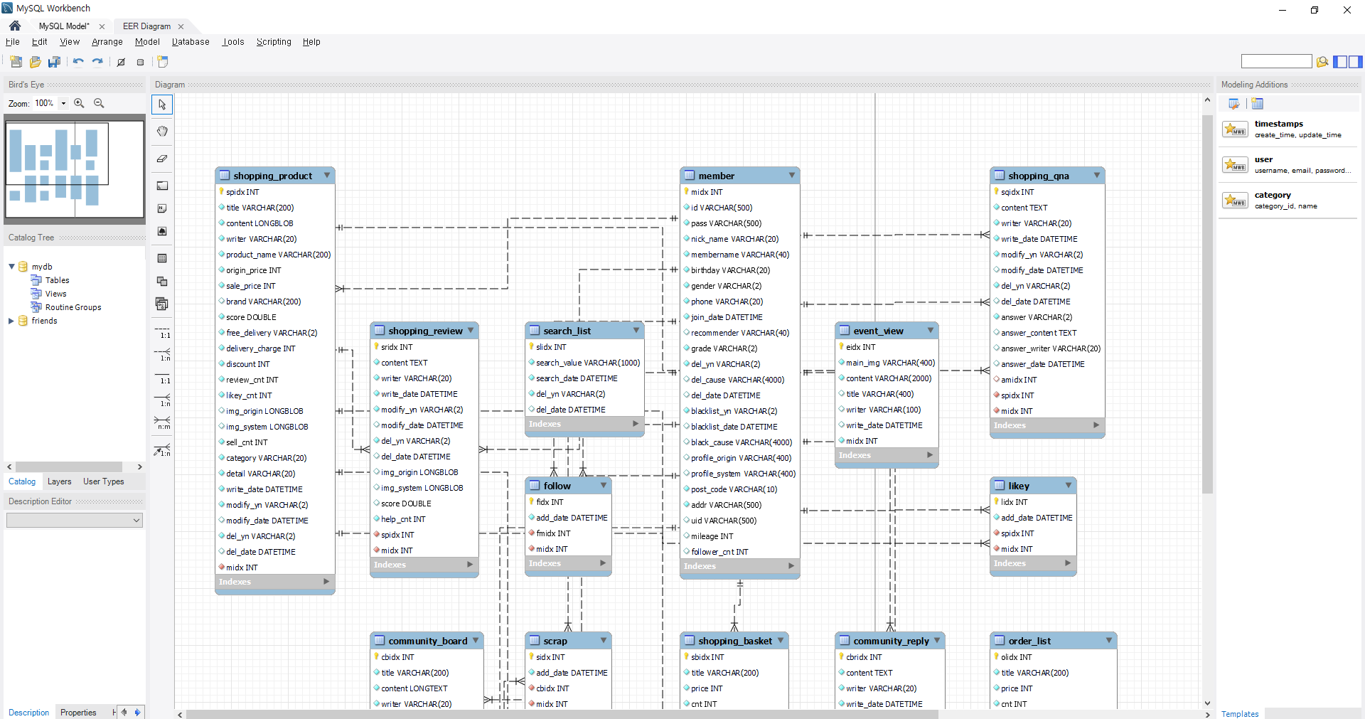
그러면 이렇게 ERD 가 깔끔하게 만들어져서 나온다
이걸 저장하는 방법은

상단 File - Export 를 통해 저장 가능하다

하얀색 배경의 깔끔한 ERD 가 완성되었다
도움되었다면 좋아요 눌러주세요 :)
'DB' 카테고리의 다른 글
| 트랜잭션(Transaction)의 정의 (0) | 2022.07.29 |
|---|---|
| 엑셀 메뉴에서 개발 도구 표시하기 (0) | 2022.07.05 |
| 이너조인 하는법 (0) | 2022.04.15 |
| DB TABLE 만들기, 구성, ERD, select update if 활용 (0) | 2022.01.06 |